I. 서 론
1. 연구의 배경 및 목적
2. 연구의 범위 및 방법
II. 소규모 블록 단위 정비의 필요성 및 선행연구 분석
1. 소규모 정비사업의 개념과 사례
2. 소규모 정비사업 필요성 및 사업방식 검토
3. 선행연구 검토 및 차별성
III. 분석의 틀 및 대상지 현황과 대안 설정
1. 분석의 틀
2. 대상지 기초 현황
3. 사업단위의 설정 및 정비대안 마련
4. 정비대안에 대한 단지설계를 통한 건축개요 도출
IV. 대안별 사업 수지 검토
1. 사업수지분석방법 설정
2. 사업대안별 사업수지검토 수행
3. 사업대안별 사업수지검토 비교 종합
Ⅴ. 결 론
I. 서 론
1. 연구의 배경 및 목적
2000년대 들어 전면철거 중심의 구역단위 정비사업의 한계를 극복하고자 생활권을 고려한 광역단위 정비방식인 뉴타운사업(재정비촉진사업)이 시행되었으나, 기반시설에 대한 공공지원의 한계와 경기침체, 주민의 재산권을 둘러싼 갈등 확산 등으로 시행하는데 한계가 컸다. 이러한 상황에서 2012년 「도시및주거환경정비법」(이하 ‘도정법’)(KOREAN LAW INFORMATION CENTER, 2022a)개정을 통해 철거하지 않은 ‘주거환경관리사업’과 소규모정비를 위한 ‘가로주택정비사업’이 도입되었으며, 2013년 「도시재생 활성화 및 지원에 관한 특별법」(KOREAN LAW INFORMATION CENTER, 2022c)이 제정되면서 주민 중심의 주거환경 정비방식으로 전환되었다. 여기에 2017년 「빈집 및 소규모 주택정비에 관한 특례법」(이하 ‘빈집법’) (KOREAN LAW INFORMATION CENTER, 2022b)이 제정되어 노후 주거지 소규모 정비 활성화를 위한 새로운 제도가 마련되어 오늘에 이르고 있다.
그간 전면철거방식 중심의 재정비촉진사업과 정비사업은 경기침체와 주민갈등 심화로 많은 구역들이 추진동력을 잃고 표류하다 해제되어 정비의 사각에 놓이게 되었다. 이로 인해 시급한 노후주택에 대한 집수리 지원사업을 시행하거나 주거환경관리사업과 같은 유지관리형 정비사업을 추진하고 있으나 노후화에 따른 주거환경 악화에 대한 근본적인 대책이 되기에는 한계가 많다. 이러한 상황에서 빈집법에 의한 소규모단위의 정비사업(자율주택, 가로주택)은 앞서 언급한 한계를 극복하는 대안으로서 가능성이 높으나 도입 초기라는 한계로 실행력이 높지는 않다, 이런 장점으로 실제 정비사례도 나타나고 있으나 보다 높은 실행력을 갖추기 위해서는 추가적인 경험과 연구가 요구되는 상황이다.
따라서 이 연구는 재정비촉진지구의 해제지역의 구획정리된 주거블록이라는 특성을 고려하여 유형별 주거정비 단위를 설정하고, 각 정비단위에 대한 개략적인 사업성 분석을 시행하여 실현 가능성이 높은 정비대안을 도출하는 것이 주요한 목적이며, 부차적으로 도출된 정비대안을 실행하기 위한 개선방안을 제시하고자 한다.
2. 연구의 범위 및 방법
이 연구는 경기도 고양시 원당 재정비촉진지구 해제지역 내 주거블록을 공간적 범위로 한다(<Figure 1> 참고). 이곳은 주민반대로 해제된 지역 중 원당뉴타운 5구역의 일부로서 2017년 도시재생 뉴딜사업의 ‘우리동네살리기’유형으로 선정됨에 따라 전면철거방식을 대체할 수 있는 소규모 정비사업 추진을 검토하는 마중물사업인 주거재생지원사업을 추진한 대상지이다.1) 내용적 범위는 대상지의 필지여건을 고려하여 정비단위를 선정하고 정비대안을 설정하여, 이에 대해 단위세대 규모 대안에 따라 단지설계를 진행하므로써 건축규모를 결정한다. 이 결과 도출한 정비대안에 대한 개략적인 사업수지 검토를 통해 실현가능성을 검토하여 정비대안 선정한다. 아울러 도출된 정비대안을 실현을 도모하기 위한 개선방안을 제시하도록 한다.
이 연구는 먼저 문헌연구를 통해 소규모 주거정비를 위한 이론 및 사례를 검토하고, 고양시의 협조 하에 공부조사(건축물, 차량, 인구 등)를 기초자료를 구축하고, 현장 방문조사를 통해 주변여건 및 건축물 현황을 분석한다. 다음으로 기초 분석결과에 근거하여 검토단위를 설정하고 단위세대규모를 고려하여 정비단위를 설정하고, 건축설계 전문가와 협업하여 건축설계를 진행하여 단지 배치와 개발규모를 도출한다. 이에 개략적인 사업수지검토를 위해 엑셀프로그램을 활용하여 사업수지분석모델을 작성하여 동일 조건에서 모든 대안의 비례율과 분담금을 도출하여 실현가능성 높은 정비대안을 선별하고자 한다.
II. 소규모 블록 단위 정비의 필요성 및 선행연구 분석
1. 소규모 정비사업의 개념과 사례
소규모주택정비사업은 기존 도시 내부의 저층・불량주거지역에 대한 계획적 정비를 가능하게 하는 제도이다(Han, 2021). 이는 고층 아파트 위주의 대규모 재개발・재건축이 이해관계자간의 갈등, 부동산 경기 침체 등으로 지연 및 중단됨에 따라 그 대안으로 도입된 것이다. 현재 대규모 정비사업은 도정법에 따라 재개발・재건축사업이 시행되고 있으며, 2017년 빈집법이 제정되면서 대규모 정비사업의 추진이 어려운 곳에 소규모단위로 정비사업(자율주택, 가로주택, 소규모재건축 등)이 활성화되고 있다.
저층주거지 재생에 적용가능한 주거재생사업 중 가로주택정비사업, 자율주택정비사업, 건축협정 등 선하여 장・단점 비교가 가능한 수준에서 대안별로 검토하였다. 소규모 정비사업은 서울특별시나 경기도 등에서 적극 도입 시도 중이지만, 보편적인 방식으로 전국적으로 확산되고 있지 않아 향후 저변 확대를 위한 노력이 필요하다.
국외사례를 살펴보면 소규모 정비는 노후 및 슬럼화된 기존 주거지를 개선하고 주민참여를 활성화시켜 기존 가로와의 연계성을 높이는 수단으로 활용되고 있다. 독일의 빅야드 지구는 도시블록에 맞춰 중정형으로 구성된 전형적인 소규모 정비방식에 의한 주민협력형 코퍼레이티브 하우징, 설계과정에 주민참여를 강조하였다. 영국의 클래어데일 스트리트 지구는 기존 가로체계와의 연계성을 강조하였다. 일본 사례의 경우 일부 기반시설의 확충 및 개선 측면에서 해당 가로주택 정비사업의 성격을 적용한 점이 특징이다. 일본의 히가시오토시 지구는 목조 임대주택 종합정비 사업을 추진하면서 노후주택 재건축뿐만 아니라 도로, 공원 등의 부족한 기반시설 확보하였다. 스에히로 미나미 지구는 공동정비사업조합에 의한 기반시설 정비 및 노후건축물 철거, 주택수리 시행하였고, 환지방식에 의한 가구정비도 시도하였다.
2. 소규모 정비사업 필요성 및 사업방식 검토
정비사업인 재정비촉진사업, 재개발・재건축사업은 기존 노후 주거지를 대규모 전면철거를 통한 아파트 단지를 건설하는 방식이다. 전면철거형 방식은 노후・불량한 주택지의 효과적인 철거와 빠른 주택공급이 장점인 반면, 단기간에 오랜 시간 형성되어 다양한 사회적, 경제적 여건의 주민 갈등으로 지연 및 중단되고 급격한 환경변화로 주변지역에 악영향을 미치는 등 단점도 존재한다. 이러한 대규모 정비사업의 한계를 보완하기 위해 기존 주거지의 기반시설이 비교적 양호하고 노후 불량주거가 혼재된 지역으로 전면철거의 대규모 정비사업의 추진이 어려운 곳에 소규모단위로 정비사업(자율주택, 가로주택, 소규모재건축 등)을 적용하는 경우 효과가 기대된다.
자율주택정비사업이란 2명 이상 집주인이 모여 주민합의체를 구성하면 단독・다세대주택을 자율적으로 개량할 수 있도록 한 제도를 일컫는다. 단독주택+다세대주택을 대상으로 하며, 단독주택: 10호 미만, 다세대주택: 20세대 미만, 단독주택과 다세대주택: 20채 미만(다만, 지역 여건 등을 고려하여 해당 기준의 1.8배 이하의 범위에서 시・도 조례로 기준적용 가능)이 대상이다. 장점으로는 재개발 등 전면철거 사업과 달리 원하는 주민이 주체가 됨에 따라 갈등 예방이 가능하고, ‘주거 내몰림 현상’을 최소화 할 수 있지만, 주민 100%의 동의를 전제로 사업을 진행한다는 점에서 어려움이 발생할 수 있다.
가로주택정비사업이란 1만 m2 이하로 종전 가로를 유지하면서 6m이상의 가로로 둘러싸인 구역을 대상으로 주거환경을 개선하는 사업이다. 단독주택 10호 이상, 공동주택 20세대 이상이며 혼재되는 경우에도 가능하다. 장점은 구획정리가 이루어진 지역에 형성된 주거블록에 적용이 용이하며, 공공이 미분양 발생 시 매입후 임대주택 등 활용가능하다는 점이다. 단점은 조합 설립시 동의율 80%가 필요(재개발・도시환경정비사업 75%)하다는 점과 분담금 줄이기 위해 종상향 등이 필요한 점이다.
소규모재건축사업이란 1만 m2 이하로 정비기반시설이 양호한 지역에서 소규모로 공동주택을 재건축하기 위한 사업이다. 공동주택을 대상으로 하며, 노후・불량건축물의 수가 해당 사업시행 구역 전체 건축물 수의 3분의 2 이상이며, 기존주택의 세대수가 200세대 미만이어야 한다. 장점으로는 노후 단독・다세대 밀집 지역에서 소규모로 재건축사업이 가능하여 비교적 신속 추진이 가능하며, 300가구 이상아파트 재건축 시 의무적으로 지구단위계획을 수립할 수 있어 사업성 확보에 유리하다. 그러나 재건축 사업승인대상인 공동주택단지에만 적용가능하다는 점에 범용성의 측면에서 단점이 있다.
이에 따라 본 연구에서는 대규모 정비방식에 대한 부정적 인식이 큰 뉴타운 해제지역이라는 점과 현실적으로 주민의 정비요구가 존재하여 구획정리된 대상지의 도시형태 특성과 현재의 주택개발 현황에 부합해야 한다는 점에서 정비추진의 가능성을 고려하여 앞서 검토한 소규모 재건축사업과 자율주택정비사업을 제외하고 정비추진 가능성이 상대적으로 높을 것으로 판단되는 가로주택정비사업 방식을 검토하고자 한다.
또한 이 방식으로 사업시행시 대상지의 필지구분 형태에 따른 세부 사업방식은 크게 ‘건축협정형’, ‘자율형’, ‘합필형’ 적용수법으로 구분할 수 있다. 협정형은 기존 필지를 합치지 않고 사업을 진행하며, 자율형은 구획정리를 실시하고 자율적으로 사업추진하는 것이며, 합필형은 하나의 토지를 지적정리하여 사업을 진행하는 방식이다. 검토 결과, 대상지의 여건(다세대・연립주택, 총 14동으로 구성)을 고려하였을 때, 각 단지별로 이해가 달라 단지별로 사업추진이 가능하되 하나의 사업단위로 간주하여 사업을 진행 할 수 있는 ‘건축협정형’ 방식을 사업 추진 가능성이 높다고 판단하여 우선 적용하고자 한다.
3. 선행연구 검토 및 차별성
소규모 정비사업의 수법 및 사례에 관한 연구는 소규모 정비사업을 실시한 지역을 대상으로 정책 활성화 방안 및 사업성 제고에 초점을 맞추고 있다. Kim and Park(2018)은 법・제도적 측면을 비롯하여 사업에 참여하는 각 주체별 전문가, 민간 시행・시공사의 가로주택정비사업에 대한 인식의 차이 및 저해요인을 설문조사 및 의견 조사를 실시하여 각 주체로 차별화된 정책적 제언 및 활성화 방안을 제시하였다. Kim and Park(2021)은 서울시 완료지역 사례연구를 통해 실거래가를 분석하여 사업성 분석과 개선방안을 제시하였으며, 종 상향, 주체의 다양화, 건축규제 완화 및 정책적 지원 등에 초점을 두었다. Kim and Park(2021)은 서울・인천의 소규모주택정비사업 사업지를 대상으로 공사비를 포함한 사업비, 분양가 등의 분석을 통하여 비례율을 도출하여 사업성을 분석하였다. 비례율 분석으로 사업성 향상에 영향을 주는 요인을 찾아 사업성 제고 방안을 제시하였다.
소규모 정비사업의 활성화를 위한 연구는 대부분 제도적 관점 위주로 이루어졌으며, 소규모정비사업을 위하여 제도적인 부분과 사업적인 부분을 함께 다룬 연구는 확인할 수 없었다. Bae et al.(2012)는 도시 및 주거환경정비법 개정에 따른 새로운 정비사업을 검토하여 도정법 개정에 따른 과제와 방향을 제시하였으며, 현장 제도시행의 한계 극복과 공공지원 강화 필요성 및 새로운 정비방식 도입에 따른 법적 과제를 제시하였다. Cho and Kim(2020)는 추진 주체의 효율성을 위한 소규모 주택정비사업의 활성화를 목적으로 행위 제한 규정 및 주민합의서의 설계자 관련 규정 등의 소규모주택정비법 제도개선 방안을 제시하였다. Seo and Lim(2012)는 가로주택정비사업에 적용을 위한 제도개선을 위하여 기존 해외연구사례에서 시사점으로 도출된 제도적 지원방안과 절차, 재정확보와 지원 등 법제도적 지원기준을 검토하였다. 또한 환지방식과 가로주택정비사업을 복합하는 등 다양한 수단을 선택하여 조합하여 선례를 찾고 추진과정에서 한계와 문제점을 도출하였다. Lee(2017)는 건축협정제도의 특례에도 활성화되지 못하는 이유를 분석하여 도시재생을 위한 소규모 주택정비 활성화방안을 제시하였다.
사업성 분석 관련 연구로는 주로 특정한 하나의 사업에 초점을 맞추어 진행되었거나, 사업성의 영향파악에 집중되어 왔다. Son(2018)은 부산광역시를 대상으로 도정법의 인센티브제도와 가로주택정비사업을 기준으로 공공지원과 제도변화가 사업성에 미치는 영향을 분석하였으며, 공공지원의 혜택을 받는 가로주택정비사업의 비례율 수치가 높은 것을 도출하였다. Joung et al.(2016)은 가로주택정비사업에 대하여 재개발 지역을 대상으로 용적률, 분양가, 공사비를 기준으로 대안들을 사업성 분석하였다. Jang(2011)은 가상의 단독주택지를 대상으로 정비방식의 사업성 비교분석을 하여 재개발, 재건축 사업방식에 다르게 적용되는 제도가 합리적이지 않고, 이로 인해 형평의 문제도 야기하여 두 사업방식을 하나로 통합하는 방안을 제시하였다.
소규모 정비사업의 수법 및 사례에 관한 연구는 정책활성화와 사업성 제고에 초점이 맞추어져 있다. 즉, 재정비촉진지구의 해제지역을 대상으로 개략적인 사업성 분석을 시행하여 정비대안을 도출한 연구는 아직 이루어지지 않았다. 이 연구에서는 사업대안 및 면적에 따라 다양하게 검토를 진행하고 그 안에서 최정안을 도출하고 최적의 사업성을 비교 및 대안을 도출하였다는 데에 차별성이 있다.
III. 분석의 틀 및 대상지 현황과 대안 설정
1. 분석의 틀
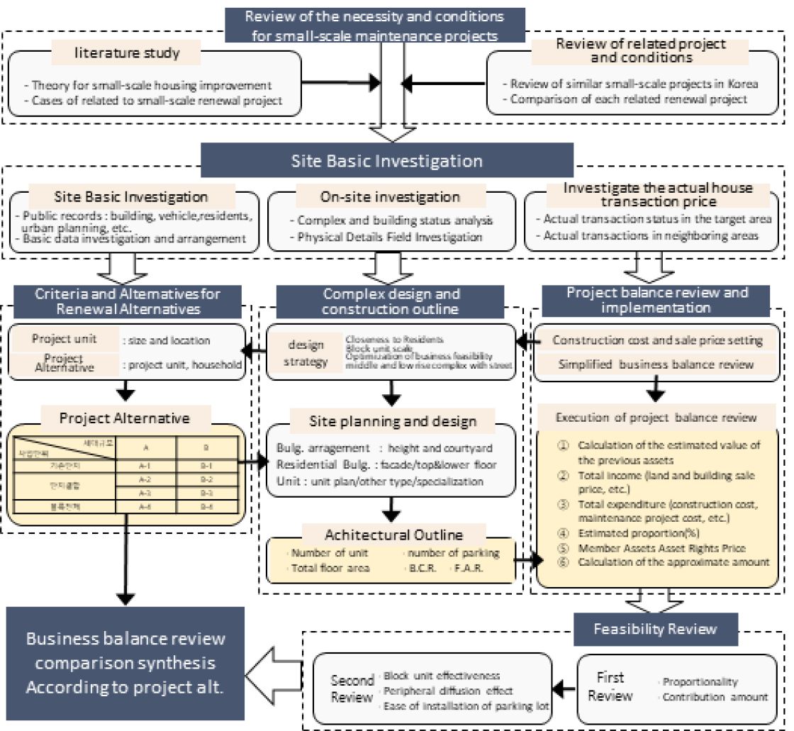
이 연구는 대상지인 대규모 정비사업의 해제지역의 물리적 여건을 고려하여 소규모 블록단위의 주거정비방안에 대한 정비가능성을 단지설계에 따른 건축개요에 따른 사업수지검토를 통해 확인하는 것이다. 이를 위해 <Figure 2>와 같이 연구분석의 틀을 제시한다.
먼저 소규모 정비사업 필요성 및 적용 여건을 확인하고자 한다. 이를 위해 문헌연구와 관련 사업의 장단점에 대해 검토한다. 두 번째로 선정된 대상지에 대한 구체적인 기초조사(건축물, 차량, 주민등록 등) 및 현장조사를 통해 해당 대상지 관련한 구체적인 현황을 확인한다. 이와 동시에 대상지 및 인근지역 주택 실거래 현황을 확인한다. 다음 단계는 사업단위와 정비대안을 설정하고, 각 대안별 건축개요를 도출하여 이를 기준으로 사업수지 검토를 진행하고자 한다.
여기서 정비대안은 기존 단지의 위치와 규모를 고려하고, 도입 단위세대 규모를 설정하여 각 대안별 단지설계를 진행한다. 또한 현실적 여건을 감안하여 공사비와 분양가격 설정하고, 경기도와 서울시의 분담금산출방법을 기초로 일반적 주택사업수준의 개략적 사업수지검토 기준을 마련한다. 마지막으로 이를 실행하여 비례율과 분담금을 통해 1차 검토하고 블록단위 정비효과성과 확산성, 주차장설치용이성 등을 고려하여 2차 검토함으로써 실현성을 검토한다. 이를 근거로 정비대안별로 사업수지 검토를 종합하고, 이에 대한 시사점을 정리함으로써 제도개선 및 지원방안 등을 제시하고자 한다.
2. 대상지 기초 현황
대상지는 경기도 고양시 덕양구 주교동에 위치한 주거블록으로서 2007년 원당재정비촉진지구(원당뉴타운) 5구역으로 지정되었던 곳이었다. 이후 경기 부진과 주민반대로 여건이 변화됨에 따라 2016년 5월 행위 제한이 해제(고양시 공고 제2016-896호)되었으며, 2017년 12월에 도시재생뉴딜사업 우리동네살리기유형으로 선정된 곳이다. 특히, 대상지는 가로주택정비사업을 염두에 두고 마중물사업인 주거재생지원사업이 설정되어 있다. 이 곳은 뉴타운 해제구역으로 노후 단독・다세대주택이 밀집하고 기반시설은 부족하지만 정형화된 도로망으로 블럭 형태를 갖추고 시청소재지 인근 시가지로서 자력 정비의 여력이 있다.
대상지는 제1종일반주거지역으로 면적은 5,141.9 m2이고, 4면은 소로2류와 3류에 해당하는 7~10 m의 도로에 둘러싸여 있다(<Figure 3> 참고). 지형은 동북측(세인빌라측)에서 동남쪽(장수빌라측)으로 완만하게 상승하여 표고차가 4.95 m, 5.35 m 있으며, 서북측에서 동남측은 표고차가 거의 없는 평탄하다. 건축물은 2~3층의 공동주택(다세대주택, 연립주택)으로서 4개단지, 14개동, 135세대이며, 단위세대당 최소 36.27 m2에서 최대 55.26 m2의 면적이다. 주민등록인구는 총 314명으로서 1인가구 45%, 2인가구 25%, 4인가구 17%, 3인가구 13%으로 순으로 구성되며, 세대당 2.1인이다. 차량등록대수는 총 102대로서 세대당 0.74대이며, 단지별로 세대당 최대 0.83대 최소 0.6수준이며, 평균 0.74대이다(<Table 1> 참고).
Table 1.
Overview of Buildings, Vehicles, and Resident Registration Status in the Research Site
|
Bldg. * |
Lot num. |
Use approval |
Mail use |
Size/ structure |
Total area (m2) |
Site area (m2) |
FAR (%) |
Nnm. of Unit |
Unit area (m2) |
num.of Onwer (person) |
bldg. (num) |
Vehicle registration (num) |
Resdent registration (person) | |
|
Jangsu villa | A | 571-5 |
Sep.22, 1988 |
multi unit house |
B1/2F brick | 267.21 | 178.5 | 149.7 | 6 | 49.74 | 6 | 1 | 12 | 26 |
| B | 571-7 | 323.65 | 224.7 | 144.04 | 7 | 40.75 | 7 | 1 | ||||||
| C | 571-8 | 327.96 | 220.4 | 148.8 | 6 | 39.62 | 6 | 1 | ||||||
| sub total | 918.82 | 623.6 | 147.3 | 19 | 19 | 3 | 0.63 per unit | 1.37 per unit | ||||||
|
Jinsun villa | A | 571-4 |
Mar.28 1986 |
multi unit house |
2F RC | 1473.12 | 1013 | 145.42 | 18 | 55.26 | 18 | 1 | 15 | 50 |
| sub total | 1473.12 | 1013 | 145.42 | 18 | 18 | 18 | 1 | 0.83 per unit | 2.8 per unit | |||||
|
Hyoja villa | A | 571-1 et al. 2 lots |
Nov.21 1985 |
riw house |
3F brick | 3092.04 | 2191.4 | 141.1 | 42 | 49.5 | 42 | 3 | 41 | 119 |
| B | ||||||||||||||
| C | ||||||||||||||
| sub total | 3092.04 | 2191.4 | 141.1 | 42 | 42 | 3 | 0.97 per unit | 2.8 per unit | ||||||
|
Sein villa | A | 571 |
Feb.2 1989 |
multi unit house |
B1/3F brick | 328.32 | 177.9 | 184.55 | 8 | 36.12 | 8 | 1 | 34 | 119 |
| B | 571-10 | 328.32 | 147.5 | 222.59 | 8 | 8 | 1 | |||||||
| C | 571-12 | 328.32 | 176.7 | 185.81 | 8 | 8 | 1 | |||||||
| D | 571-13 | 329.52 | 196.6 | 167.61 | 8 | 36.27 | 8 | 1 | ||||||
| E | 571-14 | 329.52 | 212.4 | 155.14 | 8 | 8 | 1 | |||||||
| F | 571-15 | 329.52 | 212.5 | 155.07 | 8 | 8 | 1 | |||||||
| G | 571-16 | 329.52 | 190.3 | 173.16 | 8 | 8 | 1 | |||||||
| sub total | 2303.04 | 1313.9 | 177.7 | 56 | 56 | 7 | 0.6 per unit | 2.1 per unit | ||||||
| total | 7787.02 | 5141.9 | 151.4 | 135 | 135 | 14 |
total 102 0.75 per unit |
total 314 2.33 per unit | ||||||
’16.6-’18.1사이의 실거래 금액을 파악한 결과장수빌라(전용면적 40.5 m2~49.74 m2 기준) 8,712만원, 진선빌라(전용면적 55.26 m2 기준) 평균 1억 2812만원, 효자빌라(전용면적 49.5 m2 기준) 평균 1억3233만원 세인주택(전용면적 36.12 m2~36.12 m2 기준) 6,850만원으로 나타났다(<Table 2> 참고). 이는 해당 건축물의 건축년도 및 전용면적 크기에 비례한 수준의 면적당 금액에 거래되는 것으로 확인되었다. 이를 바탕으로 한 실거래 예상가 분석결과를 토대로 대상지에 입지한 4개단지에 대한 실거래 예상가를 추정하여 향후 사업수지 검토를 위한 종전자산 가치산정의 기초자료로 활용하고자 한다.
Table 2.
Actual Transaction Price, Published Price Status and Estimated Amount of Site’s Building
|
Complex (Year of approval) | Actual Transaction Status (’16.6-’18.2) |
published price (k₩) (’18.1) |
Estimated transaction (k₩)* | |||||
|
exclusive unit area (m2) | contract date |
transaction amount (k₩) | floor | |||||
|
Jangsu villa (1988) | A | under | 49.74 | 2016.09 | 7,450 | B1 | 7,000 | 8,800 |
| above | 49.74 | 2017.07 | 9,800 | 2F | 7,800 | 9,800 | ||
| B | under | 40.5 | - | - | - | 6,000 | 7,000 | |
| above | 41.07 | 2018.02 | 9,900 | 1F | 6,800 | 7,800 | ||
| 40.5 | 2017.05 | 7,700 | 2F | |||||
| C | under | 40.71 | - | - | - | 5,900 | 7,300 | |
| above | 40.71 | - | - | - | 6,500 | 8,400 | ||
|
Jinsun villa (1986) | under | 55.26 | 2016.05 | 12,300 | 3F | 10,400 | 12,800 | |
| 55.26 | 2017.02 | 13,550 | 2F | |||||
| 55.26 | 2018.01 | 12,500 | 2F | |||||
| 55.26 | 2017.04 | 12,900 | 3F | |||||
|
Hyoja villa (1985) | A | above | 49.5 | 2016.07 | 13,500 | 1F | 10,500 | 12,900 |
| 49.5 | 2017.07 | 12,200 | 2F | |||||
| B | 49.5 | 2017.10 | 14,000 | 2F | 10,500 | 12,900 | ||
| C | 47.07 | - | - | - | 10,100 | 12,400 | ||
|
Sein villa (1989) | A | under | 36.12 | 2017.10 | 6,850 | B1 | 4,600 | 6,000 |
| above | 36.12 | 2016.11 | 6,700 | 3F | 5,100 | 6,700 | ||
| B | under | 36.12 | - | - | - | 3,800 | 6,800 | |
| above | 36.12 | 2017.04 | 7,500 | 1F | 4,300 | 7,500 | ||
| C | under | 36.12 | 2016.06 | 3,900 | B1 | 4,500 | 7,200 | |
| above | 36.12 | 2017.05 | 8,000 | 2F | 5,000 | 8,000 | ||
| D | under | 36.27 | - | - | - | 4,900 | 6,600 | |
| above | 36.27 | 2017.10 | 7,300 | 1F | 5,500 | 7,300 | ||
| E | under | 36.27 | - | - | - | 5,300 | 6,100 | |
| above | 36.27 | 2017.07 | 6,900 | 3F | 5,800 | 6,900 | ||
| F | under | 36.27 | - | - | - | 5,300 | 6,300 | |
| above | 36.27 | 2017.10 | 7,000 | 3F | 5,900 | 7,000 | ||
| G | under | 36.27 | - | - | - | 4,600 | 6,900 | |
| above | 36.27 | 2017.10 | 7,500 | 2F | 5,300 | 7,500 | ||
3. 사업단위의 설정 및 정비대안 마련
대상지에 위치한 공동주택단지는 다세대주택(장수빌라, 진선빌라, 세인빌라)과 연립주택(효자빌라)로 구분할 수 있다. 각 단지(필지)별 여건을 고려하여 소규모 블록단위 정비를 위한 사업단위 대안을 설정하고자 한다. 이를 위해 각 단지를 하나의 개발단위로 하여 적용하는 사업방식을 검토하여 단독 또는 통합 개발을 통해 4가지 방식의 사업단위를 설정하였다. 즉, ①각 단지별로 사업단위(4개)로 설정하여 해당 주민이 사업 추진, ②두개 단지씩 묶어(2+2) 별개의 사업단위 설정. ③세 개 단지를 묶고 한 개의 단지(세인빌라)는 별도 관리, ④네 개 단지를 하나로 통합하여 설정하는 방안이다.
위의 4가지 계획방식을 바탕으로 <Table 3>과 같이 세부 대안 1,2,3,4를 구성하였으며, 단위세대 평면은 기존 및 주변지역 사례를 고려하여 선정한 평면규모를 기준으로 산정 가능한 최대치의 세대수를 적용하여 산정하였다. 특히, 기존에 거주하고 있는 거주민 모두 재정착 한다는 것을 기본 전제로 대안별 계획안을 마련하여 각 사업단위별 시뮬레이션을 진행하고자 한다.
먼저, 단위세대 규모는 거주민의 만족도와 일반분양의 사업실현성을 고려하여 주변의 분양사례 등을 참고하여 두 가지의 단위에 대해 면적을 설정하였다. 즉, 전용면적 39 m2/49 m2에 대하여 소형주택의 기준으로 주로 활용되는 18평형/23평형 조합을 ‘대안 A’로 설정하였으며, 전용면적 49 m2/59 m2의 경우 23평형/27평형 조합을, ‘대안 B’로 설정하였다. 전용면적 ‘대안 A(39 m2/49 m2)’의 경우, 기존 대상지 내 4개 빌라의 세대구성(1인-2인 가구 비율 70%) 바탕으로 사업수행 시 요구되는 소형평수 구성 요건에 충족한다. 또한 전용면적 ‘대안 B(49 m2/59 m2)’는 대상지 주민들이 현재 거주하고 있는 주택 면적(36.12~ 55.26 m2)보다 넓은 주택을 원한다는 전제로 설정하였다.
Table 3.
Actual Establishment of Business units According to Complex Characteristics
이에 따라 상대적으로 높은 사업추진 가능성이 있다고 판단되는 사업단위는 <Table 4>와 같다. ‘정비대안 1’에서 대지규모와 확보용적률을 고려하여 세인빌라(1-4), ‘정비대안 2’에서 확보용적률을 고려하여 장수빌라+진선빌라(2-1), ‘대안 3’은 세인빌라는 별도로 전제한 단일 대안으로 장수빌라+진선빌라+효자빌라(3-1), ‘대안 4’에 해당하는 전체블록을 대상으로 정비사업 시행하는 방안(4-1)이다. 이와 함께 단위세대조합유형(A,B유형) 2개를 고려하면 모두 8개 정비대안로 설정할 수 있다(<Table 4, 5>참고).
Table 4.
Establishment of Renewal Alternatives for Small Block-type Residential Development Techniques
각 정비대안에 대한 장단점은 아래와 같다(<Table 5>). 기존단지단위(1안)의 경우 세대수가 가장적어 신속한 추진이 가능한 부지 여건제한으로 세대수와 용적률 확보에 불리한 조건이다. 단지결합 단위(2, 3안)의 경우 비교적 신속한 추진이 가능하나 부지여건상 세대수와 용적률 확보가 1안에 비해 유리하나 4안에 비해 불리하다. 특히 블록의 일부만 해당되어 주차장 설치 등 공사시행이 한계가 있다. 블록단위의 경우 블록전체 개발로 관련 규정적용이 효율적이나 세대수와 용적률 확보에 유리하나 참여주민이 최대가 되어 다른 대안에 비해 불리한 조건이다.
Table 5.
Site Design and Construction Outline for each Renewal Alternatives
4. 정비대안에 대한 단지설계를 통한 건축개요 도출
앞서 설정한 사업단위와 단위세대 조합유형을 고려한 8개의 정비대안에 대해 주거단지계획 관련 각 규정(건축물의 높이제한, 주차장 설치기준, 건축물 인동거리)을 적용하여 구체적인 단지설계를 통해 건축개요와 배치도, 조감도를 도출하였다(<Table 5>참고). 각각의 정비대안의 구체적인 단지설계를 위해 정비사업의 현실적인 여건을 고려하여 현재 1종 일반주거지역에서 1단계 상향하여 제2종 일반주거지역(용적률 230%)으로 하고, 주차장 설치기준은 고양시 설치기준(세대당 1대)에도 불구하고, 물리적 건축계획 현실에 추가 공사비 부담에 따른 비례율에 불리하게 작용하여 분담금 급증(주차장설치기준 세대당 1.0대와 0.7대를 비교한 결과 비례율에 35.9%, 세대당 분담금 약 4,000만원 수준의 차이를 보인 결과를 고려하여 반영함)과 소형주택 공급 활성화라는 국토교통부의 주차장 설치기준(주택건설기준등에관한규정 제27조제1항의 소형주택기준)을 참고하여 세대당 0.7대를 적용하였다. 단지설계는 주민밀착형으로 블록단위로 중저층 가로형성하며 사업성이 최적화라는 전략 하에 진행하였다. 이에 따라 각 대안별 배치(건물, 높이, 중정)와 주동(입면, 최상부, 저층부), 주호(세대평면, 이형평면, 특화요소)를 마련하여 건축개요(세대수, 연면적, 주차대수, 용적률, 건폐율)을 도출하였다.
IV. 대안별 사업 수지 검토
1. 사업수지분석방법 설정
대상지 여건과 사업내용을 고려하였을 때 소규모 정비사업의 모델 발굴위한 개략적 사업수지 검토를 위해서는 종전의 대규모 정비사업을 감안한 경기도의 ‘추정분담금정보시스템(GRES)’ 및 서울시의 사업비 및 분담금추정프로그램)을 그대로 적용하는데 한계가 있다고 판단하였다. 이에 따라 이 연구에서는 대상지 소규모 정비사업의 특성을 고려하여 일반적인 주택사업의 초기 사업 검토 수준으로 한정하고 제안계획에 대해 개략적인 사업 수지검토를 시행하고자 한다. 이를 위해 서울시에서 제공하고 있는 ‘13 사업비 및 분담금추정프로그램의 정비사업비(55개 항목) 산출기준 기초자료’와 ‘경기도추정분담금정보시스템(GRES)’에서 산출이 가능한 평당 공사비 단가를 추출하여 분석과정에 활용하여 비례율과 분담금 등을 도출한다.2)
사업수지 분석을 위해서는 다음의 6개 과정을 거쳐 진행한다. ①분양대상지 종전자산 추정가액 산출 : 부동산 거래금액 등을 조사하여 2018년1월1일 국토교통부 공시지가와 주택공기가격을 기준으로 각 제대별 효용지수를 대입한 후 산출 ②총수입(대지 및 건축물 분양가액) : 고양시 유사지역 분양가를 조사하고 지가 등 전체 사업 규모를 감안하여 일정 비율 기준날짜의 분양가격을 산정 ③총지출(공사비 등 정비사업비) : 당해 사업을 시행함에 있어 사업완료시까지 소요되는 공사비,3) 철거비, 그 밖의 사업비 등이 정비사업비 등을 합산하여 총 지출금액으로 산정 ④추정비례율(%) : 당해 사업의 시행으로 예상되는 구역내 사업완료 후의 대지 및 건축시설의 총 수입에서 사업시행에 필요한 총지출을 제외한 금액을 분양대상자의 종전자산 추정가액을 총금액으로 나눈 비율 ⑤조합원의 권리가격 : 조합원 개별 종전 자신 추정액에서 비례율을 곱한 가격 ⑥개략적인 조합원 부담금 산출 : 분양받을 주택분양가에서 조합원 권리가액을 뺀 금액.
Table 6.
Construction Cost Required for Similar Street House Development Project
| division |
Songpa-dong, Seoul |
Yajae-dong, Seoul |
Myeonmok-dong, Seoul |
Neunggok-dong, Goyang | Average |
| calculation year | 2015 | 2016 | 2017 | 2018 | 4,295 |
| construction cost(k₩) | 3,842 | 4,240 | 4,800 | 4,300 |
대상지 내 사업의 실현가능성을 검토하기 위한 기준가격인 공사비 및 분양가격 두 항목을 다음과 같은 기준으로 설정하고자 한다. 먼저, 공사비 산정은 서울시 양재동, 송파동, 면목동, 고양시 능곡동에서 진행한 가로주택정비사업에서 소요한 공사비를 참고하였다. <Table 6>에 제시된 4개의 유사 가로주택정비사업에서 산출한 공사비 평균은 약 430만원가량의 단가를 형성하고 있으나, 물가상승률 및 최저임금 등을 고려하여 최종적으로 일부 상향된 평당 450만원을 기준 공사비로 설정하였다.
Table 7.
Sale Price Status in Surrounding Areas (’17.10- ’18.6)
| projects |
the lowest (10 k₩/py) |
the highest (10 k₩/py) |
average (10 k₩/py) | note |
|
Surroundings (new multi-unit house) |
898 (Wonheung-dong Margenvil) |
1,818 (MasngPark Hyudaetown) | 1,116 | 2018 |
|
Jugyo-dong (apartment) |
729 (Dongwon APT) |
1,216 (Shinjung Bestvil) | 923 | average of 25 year |
|
Deogyang-gu (apartment) |
935 (Purun7 Punglim I-won) |
2,456 (Samsong2 I-park) | 1,574 |
2017.10 ~2018 |
|
LH purchased rental house4) (Jugyo-dong 587-1) | 1,040 | 1,818 |
1,429 (3 units) | 62017 |
평당 분양가격 설정의 경우 사례조사5) 결과를 정리하여 제시한 <Table 7>를 참고하면 인근지역의 실거래가 및 시세 등의 분양가 평균을 산출한 결과 평당 1,166만원으로 나타난다. 본 연구의 목적물인 가로주택정비사업의 경우 소규모 공동주택 주거단지 유형을 공급한다는 점과 대상지 인근에 신축 공동주택이 없다는 점을 고려하여 평당 1,200만원으로 일부 상향하여 산정하였다. 최종적으로 평당 분양가 및 공사비 상대비교의 경우 대상지 인근의 시중 분양가를 참고하여 그 범위를 정하였으며, 이를 기준으로 -10~10%까지 기준 금액대비 차등6)하여 설정하였다(<Table 8> 참고).
Table 8.
Construction Cost and Sale Price Applied Items
2. 사업대안별 사업수지검토 수행
사업수지 검토를 위해 먼저 정비대안 8개에 대해 모두 건축개요 표를 작성하고, 사업수지 분석 방법에 따라 제시한 종전평가금액, 비례율, 권리가격, 분양가를 산정하고 공사비대안에 따른 개략적인 분담금을 도출하고, 분양 평형대 선택에 따라 개별 분담금 내역을 도출하였다. 여기에서 분량관계상 8개 정비대안의 검토 자료중 A・B유형의 3안 및 4안에 대한 건축개요 <Table 9>와 B-4에 대한 사업수지검토자료 <Table 10>를 제시한다.
Table 9.
Type A (39 m2/49 m2), Type B (49 m2/59 m2) alt. 3,4 Architectural Outline Examples
| Alt. A-3 (39 m2/49 m2) | Alt. B-4 (49 m2/59 m2) | note | |
|
Archtectual Outline | ![]() | ![]() |
Only 2 out of 8 renewal alternatives are exemplified |
Table 10.
Result of Project Balance Review B-4 : Jangsu Villa Case
Table 11.
Comparison of Project Balance Review Type A (39 m2/49 m2) and B (49 m2/59 m2)
| proportional ratio of project balance review type A (39 m2/49 m2) | proportional ratio of project balance review type B (49 m2/59 m2) | |||||||||||||||||
| Renewal alternative | A-1 | A-2* | A-3 | A-4 | B-1* | B-2* | B-3 | B-4) | ||||||||||
![]() | ![]() | ![]() | ![]() | ![]() | ![]() | ![]() | ![]() | |||||||||||
Household size (m2) Construction cost (py) | 39 | 49 | 39 | 49 | 39 | 49 | 39 | 49 | 49 | 59 | 49 | 59 | 49 | 59 | 49 | 59 | ||
| Proportional Ratio (%) |
1,080 10 k₩ | 4,050 k₩ | 9.97% | 19.87% | 65.60% | 61.14% | 13.88% | 50.77% | 75.50% | 83.62% | ||||||||
| 4,275 k₩ | 4.18% | 10.88% | 56.66% | 52.56% | 8.59% | 43.56% | 67.02% | 75.44% | ||||||||||
| 4,500 k₩ | -1.61% | 1.88% | 47.72% | 43.98% | 3.31% | 36.34% | 58.54% | 67.27% | ||||||||||
| 4,725 k₩ | -7.41% | -7.11% | 38.79% | 35.40% | -1.97% | 29.12% | 50.06% | 59.09% | ||||||||||
| 4,950 k₩ | -13.20% | -16.10% | 29.85% | 26.82% | -7.25% | 21.90% | 41.58% | 50.92% | ||||||||||
|
1,140 10 k₩ | 4,050 k₩ | 18.73% | 33.30% | 81.31% | 76.06% | 22.14% | 63.50% | 90.95% | 99.14% | |||||||||
| 4,275 k₩ | 12.93% | 24.31% | 72.37% | 67.48% | 16.86% | 56.28% | 82.47% | 90.97% | ||||||||||
| 4,500 k₩ | 7.14% | 15.32% | 63.43% | 58.90% | 11.58% | 49.06% | 73.99% | 82.79% | ||||||||||
| 4,725 k₩ | 1.34% | 6.32% | 54.50% | 50.32% | 6.29% | 41.85% | 65.51% | 74.62% | ||||||||||
| 4,950 k₩ | -4.45% | -2.67% | 45.56% | 41.74% | 1.01% | 34.63% | 57.03% | 66.44% | ||||||||||
|
1,200 10 k₩ | 4,050 k₩ | 27.48% | 46.73% | 97.02% | 90.98% | 30.41% | 76.22% | 106.40% | 114.67% | |||||||||
| 4,275 k₩ | 21.68% | 37.74% | 88.08% | 82.40% | 25.12% | 69.01% | 97.92% | 106.49% | ||||||||||
| 4,500 k₩ | 15.89% | 28.75% | 79.14% | 73.82% | 19.84% | 61.79% | 89.44% | 98.32% | ||||||||||
| 4,725 k₩ | 10.10% | 19.76% | 70.20% | 65.24% | 14.56% | 54.57% | 80.96% | 90.14% | ||||||||||
| 4,950 k₩ | 4.30% | 10.76% | 61.27% | 56.65% | 9.28% | 47.35% | 72.48% | 81.97% | ||||||||||
|
1,260 10 k₩ | 4,050 k₩ | 36.23% | 60.17% | 112.72% | 105.90% | 38.67% | 88.95% | 121.85% | 130.19% | |||||||||
| 4,275 k₩ | 30.44% | 51.17% | 103.79% | 97.32% | 33.39% | 81.73% | 113.37% | 122.02% | ||||||||||
| 4,500 k₩ | 24.64% | 42.18% | 94.85% | 88.74% | 28.11% | 74.51% | 104.89% | 113.84% | ||||||||||
| 4,725 k₩ | 18.85% | 33.19% | 85.91% | 80.16% | 22.82% | 67.30% | 96.41% | 105.67% | ||||||||||
| 4,950 k₩ | 13.06% | 24.19% | 76.98% | 71.57% | 17.54% | 60.08% | 87.93% | 97.49% | ||||||||||
|
1,320 10 k₩ | 4,050 k₩ | 44.98% | 73.60% | 128.43% | 120.82% | 46.94% | 101.67% | 137.30% | 145.72% | |||||||||
| 4,275 k₩ | 39.19% | 64.60% | 119.50% | 112.24% | 41.65% | 94.46% | 128.82% | 137.54% | ||||||||||
| 4,500 k₩ | 33.40% | 110.56% | 103.66% | 36.37% | 87.24% | 120.35% | 129.37% | |||||||||||
| 4,725 k₩ | 27.60% | 46.62% | 101.62% | 95.07% | 31.09% | 80.02% | 111.87% | 121.19% | ||||||||||
| 4,950 k₩ | 21.81% | 37.63% | 92.69% | 86.49% | 25.81% | 72.80% | 103.39% | 113.02% | ||||||||||
| Contribution Amount(k₩) | Jangsu villa | - | - | 159.527 | - | 117,329 | 168,329 | 121,786 | 172,786 | - | - | - | 223,660 | 159,704 | 200,504 | 152,271 | 193,071 | |
| Jinsun villa | - | - | 146,791 | - | 82,269 | 133,269 | 89,085 | 140,085 | - | - | - | 196,288 | 120,081 | 160,881 | 108,717 | 149,517 | ||
| Hyoja villa | - | - | - | - | 80,272 | 131,272 | 87,222 | 138,222 | - | - | - | - | 117,824 | 158,624 | 106,235 | 147,035 | ||
| Sein villa | 172,324 | 223,324 | - | - | - | - | 131,216 | 182,216 | 220,520 | - | - | - | - | - | 164,831 | 205,631 | ||
| Average | 172,324 | 223,324 | 153,331 | - | 89,639 | 140,639 | 110,584 | 161,584 | 220,520 | - | - | 210,344 | 128,411 | 169,211 | 137,352 | 178,152 | ||
| Feasibility | Proportional Ratio | ×× | △ | ◎ | ○ | ×× | △ | ○ | ◎ | |||||||||
| Contribution Amount | ×× | △ | ◎ | ○ | ×× | △ | ◎ | ○ | ||||||||||
|
Block unit effectiveness | × | △ | ○ | ◎ | × | △ | ○ | ◎ | ||||||||||
|
Peripheral diffusion effect | × | △ | ○ | ◎ | × | △ | ○ | ◎ | ||||||||||
|
Ease of parking lot installation | ×× | △ | ○ | ◎ | ×× | △ | ○ | ◎ | ||||||||||
|
Comprehensive review |
Due to the small scale of the business, the contribution and proportional ratio are very low |
In terms of proportion and contribution relatively unfavorable |
‘A-3’ and ‘A-4’ showed mixed evaluations according to comparison items such as renewal effect, so additional review is necessary in consideration of household size |
Due to the small scale of the business, the contribution and proportional ratio are very low |
In terms of proportion and contribution relatively unfavorable |
Compared to ‘B-4’, ‘B-3’ is advantageous only in terms of contribution, and all others are disadvantageous, but additional review is necessary considering the size of household size | ||||||||||||
3. 사업대안별 사업수지검토 비교 종합
앞서 제시한 각 정비대안별 사업수지 검토를 통해 도출한 건축개요와 방법에 따라 산출된 비례율과 분담금을 기준으로 실현성을 정리하면 <Table 11>과 같다. 분석결과 A・B 유형의 3, 4 대안이 1,2 대안에 비해 분담금과 비례율 등에서 상대적으로 크게 유리하다. 1대안의 경우 개별 단지단위로 모든 면에서 가장 불리하다. 3대안과 4대안의 경우 사업규모가 확대되어 유리한 결과가 나온 것이며, 세대규모 유형에 따라 다소 상이하다. 이를 고려하여 A, B 유형에 대해 추가적으로 세대별 분담금 수준 검토와 정비사업의 실현성 측면에서 검토가 필요하다.
먼저 대안 3과 4에 대해 비례율을 비교하면 다음과 같다. 비례율이 높은 순서는 B(49 m2/59 m2)유형의 ‘B-4’ 및 ‘B-3’, A(39 m2/49 m2)유형 ‘A-3’, ‘A-4’로 상대적으로 큰 면적구성을 보이고 있는 B유형에서 평균 17.4% 정도로 높게 나타나고 있다. 이는 소형주택 규모에 해당하는 39 m2/49 m2의 세대수가 49 m2/59 m2보다 많지만, 상대적으로 작은 면적의 분양으로 수익성 확보의 어려움과 세대수 증가에 따른 주차장 면적 및 연면적 등의 증가로 발생하는 지출이 반영된 결과로 볼 수 있다. B유형에서 ‘대안B-4’가 ‘대안B-3’보다 8.88%가량 높게 나타나고 있지만 A유형에서 ‘대안A-3’이 ‘대안A-4’보다 5.32% 높은 수치를 보이고 있다. 이는 큰 세대규모 B유형에서 도출된 결과와 반대이다. 이것은 일반분양분에서 발생하는 차이로 발생한 것으로 볼 수 있다.
‘대안 3’의 경우 A유형으로 설계하였을 경우 일반 분양분이 39 m2에서 57세대 분양이 가능하지만 49 m2/59 m2의 큰 면적으로 설계될 경우 49 m2 기준 29세대의 분양이 가능하기 때문이라 판단된다. 반면 ‘대안 4’의 경우 A유형으로 설계 및 분양되었을 때 일반분양분이 39 m2 기준 52세대가 가능하지만, 49 m2/59 m2의 큰 면적으로 설계될 경우 49 m2 기준 9세대, 59 m2 기준 15세대가 분양이 가능한다. 이는 B유형의 ‘대안B-3’과 ‘대안B-4’의 일반분양분 중 ‘대안B-3’이 5세대 더 많지만 수익성이 큰 59 m2 면적의 일반분양분이 전무한 관계로 39 m2/49 m2 면적타입에서 나타나는 비례율과 반대의 결과가 나타나다. 따라서, 최종적으로 비례율을 비교 분석하였을 경우 49 m2/59 m2 면적타입의 사업성이 39 m2/49 m2 면적타입 보다 상대적으로 우수하다고 볼 수 있다.
다음으로 대안 3과 4에 대한 세대 분담금을 비교하면 다음과 같다. 먼저, A(39 m2/49 m2)와 B(49 m2/59 m2) 유형이 동일 면적이 아니기 때문에 종합적으로 평균 분담금 수준을 비교하기에는 어려움이 있으므로 39 m2/49 m2와 49 m2/59 m2 세대규모에 대해 각각 ‘대안 3・4’의 평균 분담금을 비교하고, 동일 면적대인 49 m2은 별도로 분담금을 비교하는 것이 타당하다고 판단된다. 분담금 평균을 비교한 결과 A・B유형 모두에서 대안3이 분담금 측면에서 유리한 것으로 분석되었다. 이는 기존 평형대가 작고 세대수가 많은 세인빌라의 참여 여부가 영향을 미친 것으로 해석할 수 있다. 그러나 평균 분담금 부문에서는 ‘대안 3’이 유리한 것으로 나타나지만, 세인빌라를 제외하고 나머지 빌라별로 구분하여 보았을 때 다른 결과가 도출된다. A유형에서 세인빌라를 제외하고 나머지 빌라를 분석했을 경우 ‘대안A-3’이 유리한 결과를 나타냈지만, B유형에서는 ‘대안B-4’가 유리한 것으로 나타났다. 이는 앞서 비례율 분석에서 나타난 결과와 동일 한 양상을 보이는 것으로 해석할 수 있는데, 일반분양분의 면적이 증가한 B유형의 ‘대안 B-4’가 분담금 측면에서도 소폭 유리한 것으로 나타나고 있다. 유형 A・B 모두에서 공통 세대규모인 49 m2 면적의 분담금 비교 또한 B유형이 유리하게 나타난다. 이는 상대적으로 비례율 측면에서 유리하다는 결론에 귀결하는 것이라 할 수 있으므로 최종 분담금을 분석한 결과 B유형의 사업성이 39 m2/49 m2보다 우수하다고 판단할 수 있다.
앞서 도출한 A・B유형 세대규모 간 비례율 및 분담금을 비교한 결과, B유형이 A유형 보다 우수한 결과이므로 실현성 종합 검토는 B유형 세대규모를 중심으로 ‘B-3’와 ‘B-4’ 대안의 실현성을 비교하도록 한다. 비례율 및 평균분담금, 정비효과성, 주변정비확산효과, 주차장설치용이성에 대한 전반적인 평가를 진행하였다. 먼저 비례율와 분담금은 측면에서 B-4는 일반분양분이 늘어나서 분담금이 유리한 반면 B-3는 조합원수가 적어 분담금이 낮다. 블록단위 정비효과와 주변정비확산효과, 주차장설치용이성 측면에서 보면 B-4가 전체블록 개발이 가능한 점과 표준모델화 가능성이 높고, 주차장설치와 시공의 용이성이 높다는 측면에서 유리한 것으로 판단된다. 따라서 실현성 측면에서 종합으로 볼 때 ‘블록단위 가로주택정비사업’의 방식인 ‘대안B-4’이 가장 바람직한 것으로 결론지을 수 있다.
그러나, ‘대안B-3’ 또한 주민들이 가장 민감해 하는 분담금측면에서 유리하다는 점을 고려하였을 때 다소 정비모델로서 한계는 있지만 주민동의의 용이성까지도 고려한다면 검토해볼만한 대안이다. 하지만, 대안B-4의 분담금 부분을 개선할 수 있도록 다양한 지원방안을 적용할 경우 이 부분은 충분히 극복할 수 있다고 볼 수 있다. 이 같은 결과 도출과정에서 세인빌라의 사업참여 여부가 대상지의 가로주택정비사업을 진행함에 있어 가장 중요한 요소가 될 수 있으므로 이를 해결하는 측면에서 제도개선 및 지원방안 마련에 중점을 둘 필요가 있다.
Ⅴ. 결 론
이 연구는 대규모 정비사업이 해제된 여건을 고려하여 다양한 주거유형이 공존할 수 있는 블럭단위 정비모델을 마련하는 것이다. 대상지는 고양시 재정비촉진지구 내 해제지역을 주거블록을 대상으로 사업단위를 설정하고 정비대안을 설정하여 각 단지설계에 기초한 사업수지 검토를 통해 그 타당성을 확인하여 정비대안을 확정하고 그 지원 방안을 도출한 연구이다.
먼저, 사업단위는 기존단지 단위, 단지결합단위, 블록단위로 구분하여 총 4개를 설정하고, 적용하는 단위세대의 구성대안 2개를 적용하여 전체 8개의 정비대안을 설정하고 각 대안에 대해 구체적인 단지설계를 통해 건축개요를 도출하였다. 둘째, 정비대안에 대한 사업수지분석을 위해 6단계 검토과정을 설정하였으며, 분담금 분석결과, A, B유형 모두 3, 4유형이 유리한 것으로 보이나 동일면적당 분담금 분석 결과 더 유리한 B-3. B-4을 적용가능 대안으로 도출하였다. 셋째, 두 정비대안에 대해 정비효과성, 확산성, 주차장설치 용이성 등을 고려한 결과 B-4안이 상대적으로 유리한 것으로 도출하였으나, 주민동의 용이성을 고려하면 세인빌라를 제외한 B-3도 검토가능하다.
해제지역에 소규모 정비사업을 활성화하기 위해서는 다음과 같은 지원방안이 요구된다. 첫째, 소규모 주택정비에 대한 현실적인 주민동의 및 블록단위 정비에 유리한 ‘가로주택정비사업’을 우선 적용한다. 둘째, 실질적 주택정비를 촉진할 수 있도록 기존 용도지역에서 지구단위계획 수립으로 1단계 이상 종상향과 관련 규제완화로 분담금 완화가 가능하도록 지원하여야 한다. 셋째, 현행 주차장 설치기준(세대당 1대)은 재정비촉진사업 해제지역의 주거지 특성을 고려하여 주차장 설치기준으로 국토부 기준(세대당 0.7대)을 적용하여 완화적용이 필요하다. 넷째, 해제지역 및 도시재생지역 특성을 고려하여 주민합의체가 지속유지관리할 수 있도록 공공지원 공동이용시설과 노상주차장 등 위수탁이 가능하도록 개선이 요구된다.
이 연구는 대규모 정비사업 대상인 재정비촉진지구의 해제지역을 대상으로 소규모 정비사업 추진을 활성화하는 방안을 단지차원에서 검토하는 연구로 가치가 있다. 하지만 뉴타운사업 대상지 중 해제된 특정 주거블록을 대상으로 하였다는 점과 2018년 현재 검토내용을 기준으로 한정함에 따른 한계가 있어 보편적으로 활용하기 위해서는 추가적인 검토가 요구된다. 또한, 정비사업의 사업성은 매우 다양한 요인에 의해 결정되는 것이나 이 연구에서 개략적인 검토라는 측면에서 6개 항목으로 제한하여 검토하였다는 점에서 한계가 있을 수 있다. 아울러 정비대안 실현하기 위한 지원방안으로 제안한 사항은 향후 구체적 검토가 필요하고, 실제 블록단위 정비를 위해서는 대상지 주민과의 실질적인 협의 등 추가적인 연구가 필요하다.











































In this part, the proportion exceeds 100%